How to Pull Listings into Your Deal Manager Software from NexOne
When you're working in your Deal Manager software, follow the steps below to easily pull listings into your system from NexOne Agent.
Step 1: Start a New Listing Import
In Deal Manager, navigate to:
Deals > New Listing or Deal from NexOne

Step 2: Review the List of Submitted Activities
A list of all activities submitted by agents in NexOne will appear. These activities represent deals or listings available for import.

Step 3: Select and Process Listings One at a Time
Choose one property from the list, then click Process to begin importing the selected listing into Deal Manager.

Step 4: Finalize the Import
Deal Manager will load and update all available listing information from NexOne. Once the data appears, click Process All again to complete the import.

⚠️ Please note: Processing may take a few minutes.
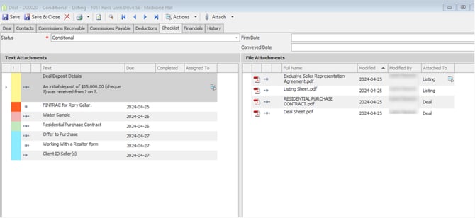
Step 5: Access Documents
Once the process is complete, all documents submitted by the agent will be available under the Checklist section.

Need Help?
For any questions or additional support related to Deal Manager, please contact their support team directly for assistance.
FAQ: Can I make changes to a deal in NexOne Agent after it appears in Deal Manager?
Q: If I make changes to a deal in NexOne Agent, will they show in Deal Manager?
A: Yes! Any deals that have not yet been processed in Deal Manager can still be modified directly in the Trade section of NexOne Agent. Once you make your changes, simply refresh your page in Deal Manager, and the updated information will be available to pull.
Q: What types of changes can be made?
A: You can update details such as:
-
The deal type (Listing or Deal)
-
The deal status
-
The property address
Q: What if I’ve already processed the deal in Deal Manager?
A: Once a deal has been processed in Deal Manager, any further changes made in NexOne Agent — whether in the Trade section or through new submissions — will appear in the Quick Reports section of Deal Manager.
Q: Who can make these changes in NexOne Agent?
A: These changes can be made by either the agent handling the deal or the office admin with the appropriate access.